Overview order states
Order states in Mondu System for orders created through e-commerce.
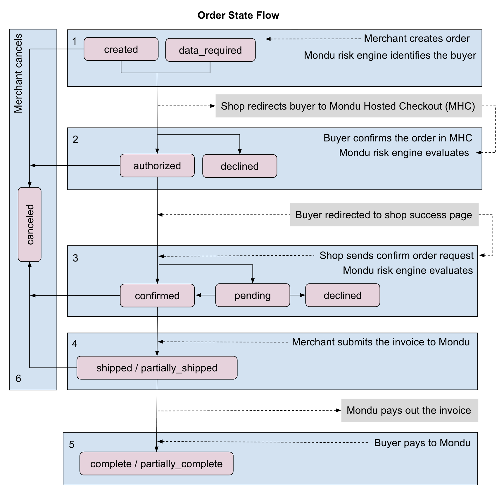
Mondu order states
Possible order states (order creation API).
Order states changes
Summary of shop and buyer interaction with the Mondu System and order states changes
- Order is created from shop using Create Order API, then the order state changes to:
- created
- data_required
- Order is authorised by the buyer in Mondu Hosted Checkout Page, then the order state changes to:
- authorised
- declined
- Order is confirmed from shop using Confirm Order API, then the order state changes to:
- confirmed
- pending — Mondu changes the state after manual review within 24 business hours to:
- confirmed
- declined
- Invoice is submitted for the order via Create Invoice API, then the order state changes to:
- shipped — if invoice amount equals the order amount
- partially_shipped — if invoice amount is less than the order amount
- Buyer pays the invoice, then the order state changes to:
- complete — if invoice amount equals the order amount
- partially_complete — if invoice amount is less than the order amount
- Order is canceled by shop or buyer, then the order state changes to:
- canceled
Order states descriptions
| State | Description |
|---|---|
| created | Successfully created, buyer has to visit Mondu Hosted Checkout |
| data_required | Order is created, but the buyer has to provide additional information in the Mondu Hosted Checkout page. |
| authorized | The buyer authorized the order in Mondu Hosted Checkout Page. |
| confirmed | Mondu confirmed financing for this order. The order can be shipped. |
| pending | The order was created and will be reviewed by Mondu within max. 24h in order to be confirmed or declined. |
| declined | Mondu declined the order. |
| shipped | An invoice for this order has been submitted to Mondu with the amount equal to order amount. |
| partially_shipped | The invoice fort this order has been submitted to Mondu with the amount lower than order amount. |
| canceled | The order was cancelled by the merchant. |
| complete | The order was fully paid by the buyer to Mondu. |
| partially_complete | If at least one invoice related to the order was fully paid by the buyer to Mondu, the order state is partially complete. (If an invoice is only partially paid, the order status is still shipped) |
Updated about 1 month ago